Aktualisiert am 05. November 2025
Offene Debitoren

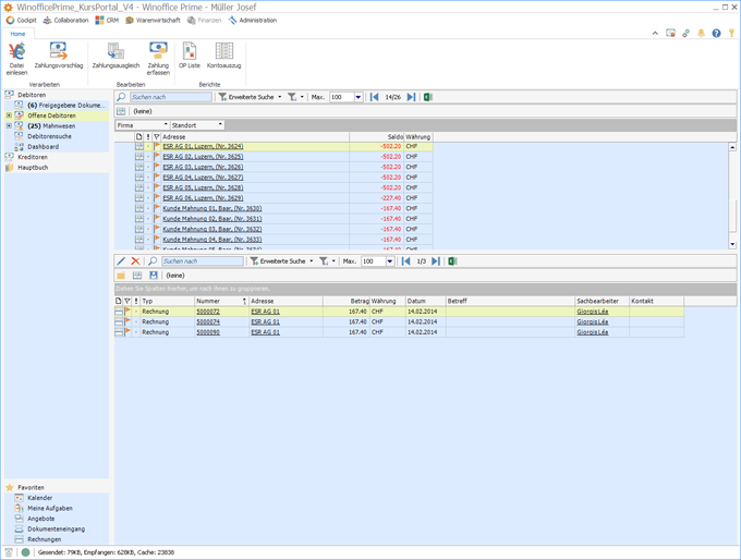
Die Ansicht Offene Debitoren zeigt die aktuell offenen, d.h. die noch nicht ausgeglichenen, Forderungen und Verbindlichkeiten aus Verkaufsaktivitäten pro Adresse. Die Ansicht ist horizontal in zwei Abschnitte unterteilt. Im oberen Teil werden alle Adressen und der aktuell offene Saldo angezeigt. Ein Saldo zu lasten des Kunden wird in roter Schrift und als negativer Wert dargestellt. Ein Saldo zu Gunsten des Kunden wird in schwarzer Schrift und als positiver Wert angezeigt.
Wird im oberen Teil eine Adresse markiert, werden im unteren Teil die OP Detailpositionen (Rechnungen, Gutschriften, Zahlungen, Mahnungen) angezeigt, welche in der Summe zum ausgewiesenen Saldo führen. Durch Klick auf den unterstrichenen Eintrag in der Spalte Nummer können die Details des jeweiligen Belegs geöffnet werden.
Details

Der Ribbon für die Ansicht Offene Debitoren bietet den direkten Zugriff auf die Aktionen, welche für die in der Tabelle markierten Objekte ausgeführt werden können. Die Darstellung des Ribbon kann je nach Lizenz und Berechtigung des aktiven Anwenders von der hier gezeigten Darstellung abweichen. Auch kann es bei Nutzung von Winoffice Prime in Englisch, Französisch oder Italienisch zu Abweichungen von der oben gezeigten Reihenfolge der Symbole innerhalb der Gruppen kommen.
|
Startet den Vorgang zum Importieren und Verbuchen von Zahlungseingangsdateien. |
|
|
Besteht ein offener Saldo zu Gunsten des Kunden und wurde für diesen ein Rückzahlungsbeleg erstellt, so können damit Zahlungsaufträge für fällige Rückzahlungen ausgelöst werden. |
|
|
Öffnet das Fenster für den Zahlungsausgleich und das Ausgleichen von OPs auf. |
|
|
In der Regel werden Zahlungsbuchungen automatisiert über den Import einer camt.054 Zahlungseingangsdatei erstellt und verbucht. Durch Ausführen dieser Aktion lässt sich unabhängig vom automatisierten Zahlungsimport auch manuell ein Zahlungsbeleg erfassen. Nach der Erfassung muss die Zahlung mit Hilfe der Aktion Freigeben für die Weiterverarbeitung in der Offenen Posten Buchhaltung freigeschaltet werden. |
|
|
In der Regel werden Gutschriftsbelege mit offenen Forderungen aus Rechnungen verrechnet. Durch Ausführen dieser Aktion lässt sich eine Rückzahlungsbuchung für ein Kundenguthaben auf Basis einer Gutschrift erfassen. Nach der Erfassung muss die Rückzahlung mit Hilfe der Aktion Freigeben für die Weiterverarbeitung in der Offenen Posten Buchhaltung aktiviert werden. Rückzahlungen können sodann aus der Ansicht Zahlungsaufträge des Moduls Debitoren in Form von elektronischen Zahlungsaufträgen aufbereitet und zur Zahlung an die Bank übermittelt werden. |
|
|
Startet den Vorgang zum Erstellen eines gedruckten Reports aller offenen Posten per Stichtag. Als offene Posten werden auch Positionen auf dem Report geführt, welche in der Summe zwar ausgeglichen sind, für welche jedoch noch keine Ausgleichsbuchung erstellt wurde. |
|
|
Erstellt einen Kontoauszug für den in der Ansicht markierten Kunden und öffnet diesen in der Druckvorschau. |
© Winoffice AG 2021. Alle Rechte vorbehalten.