Aktualisiert am 05. November 2025
Warenausgang

Sollen Warenausgangsbewegungen ohne Ausstellen eines Lieferscheines direkt manuell gebucht werden (zum Beispiel für Korrekturen des Warenbestandes im Zuge der Inventarisierung) so können diese mit Hilfe des Objektes Warenausgang aus der Ansicht Lagerpositionen vorgenommen werden.
Ein neuer Warenausgang kann erfasst werden, indem mindestens eine am Lager verfügbare Lagerposition in der Ansicht Lagerpositionen markiert und danach die Aktion Warenausgang im Ribbon ausgeführt wird.
|
Bitte beachten Sie Die Aktion Warenausgang kann auch für mehrere, mit Hilfe von Multiselect markierte, Lagerpositionen gleichzeitig ausgeführt werden. Dies jedoch nur dann, wenn die markierten Lagerpositionen im selben Lager und für die selbe Firma eingebucht sind. |
Nach Erfassung aller Positionen des Warenausganges kann dieser mit Klick auf den Button Freigeben abgeschlossen werden. Die darin enthaltenen Lagerpositionen werden so aus dem Lagerbestand ausgebucht und mit einer Relation zum Warenausgang versehen. Sie stehen danach zum Zweck der Rückverfolgbarkeit nur noch in der Ansicht Lagersuche zur Verfügung.
|
Angezeigte Werte in Klammern Geklammerte Zahlen (z.B. "(2)") oder ein Stern ("*") neben der Registerbezeichnung eines Containers zeigen an, wie viele Einträge im jeweiligen Register existieren oder ob ein Texteintrag in einem Bemerkungsregister besteht. |
Die Symbolleiste
![]()
|
Schliesst die Bearbeitung des Warenausganges ab, setzt diesen in den Status Abgeschlossen und schliesst das aktive Fenster. Die im Warenausgang eingetragenen Lagerpositionen werden damit aus dem Bestand des betreffenden Lagers ausgebucht. |
|
|
Bricht die Bearbeitung des Warenausganges ab, ohne diesen zu speichern. Die für die Warenausgangsbewegung vorgemerkten Lagerpositionen werden dadurch nicht aus dem Lagerbestand ausgetragen. |
Details
Allgemein

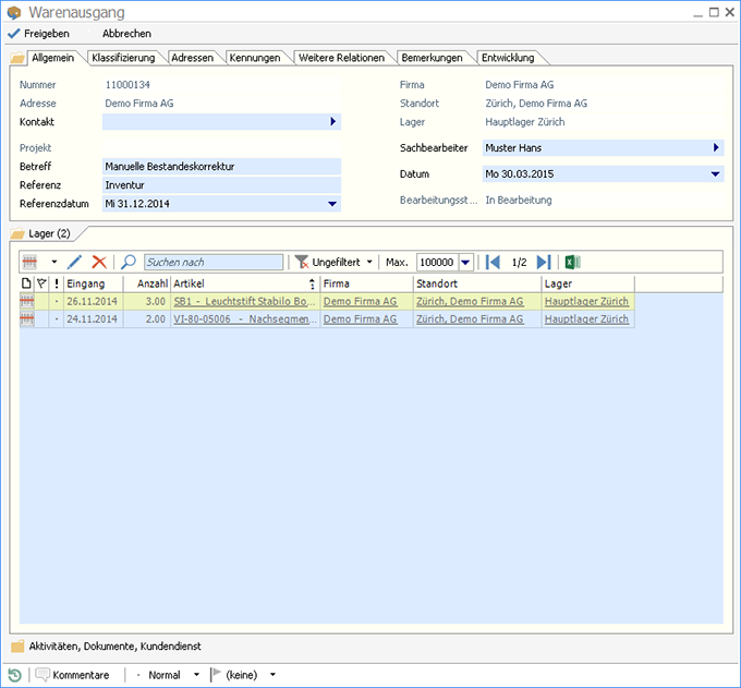
Im Register Allgemein werden die generellen Informationen zum Warenausgang verwaltet.
Die Nummer des Warenausganges ist ein fortlaufender Identifikator, welcher von Winoffice Prime automatisch vergeben wird. Der hierfür verwendete Nummernbereich wird in den Stamminformationen pro Firma verwaltet.
Die Adresse, der Kontakt, ein Projekt, die Firma, deren Standort sowie das Lager werden automatisch ermittelt und eingesetzt. Diese Informationen stammen aus jener Lagerposition, welche vor dem Erstellen des Warenausganges in der Ansicht Lagerpositionen markiert wurde.
Im Feld Betreff können Angaben zu den Umständen eines Warenausganges eingetragen werden. Das Feld Referenz und das Referenzdatum dienen der Eingabe einer Warenausgangsreferenz. Diese kann bei Bedarf zusammen mit den übrigen Kopfdaten aus dem Register Allgemein auf einem individualisierten Warenausgangssreport gedruckt werden.
Im Feld Datum wird das Warenausgangsdatum festgehalten.
Aus dem Bearbeitungsstatus ist der jeweilige Status eines Warenausganges ersichtlich. Das Feld steht auch in der Ansicht Lagersuche für die Filterung oder Gruppierung der Lagerpositionen und zur besseren Übersicht zur Verfügung.
Kennungen

Kennungen dienen in Winoffice Prime der Klassifizierung von Datensätzen. Kennungen können neben den pro Objekt vorhandenen Ordnungskriterien auch zur freien Strukturierung verwendet und mittels Schnellzugriff als Filterkriterium in den jeweiligen Ansichten eingesetzt werden.

Mit Klick auf eines der beiden verfügbaren Ordnersymbole kann entweder eine globale (Globale Kennungen können von allen Benutzern verwendet werden und werden in den Stammdaten verwaltet) oder eine persönliche Kennung (Persönliche Kennungen können nur von jenem Mitarbeiter verwendet werden, welcher diese in seinen Kennungen verwaltet) zugewiesen werden.
|
Bitte beachten Sie Globale und persönliche Kennungen müssen typisiert sein, damit sie mit Hilfe der dafür vorgesehenen Buttons in der hier beschriebenen Containerseite eingefügt werden können. Zur Typisierung von Kennungen s. auch Kennung. |
Weitere Relationen

Im Register Weitere Relationen können, in Ergänzung zu den Registern Allgemein und Klassifizierung, Relationen zu weiteren Datensätzen eingetragen werden. Die Details dieser so verbundenen Objekte können durch einfachen Klick auf den jeweiligen Link (unterstrichenen Eintrag) in der Spalte Verknüpft mit geöffnet werden.
Lager

Wird ein neuer Warenausgang erstellt, so ist im Register Lager bereits mindestens eine Position eingetragen. Es handelt sich um jene Lagerposition(en), welche in der Ansicht Lagerpositionen markiert war(en), als die Aktion Warenausgang ausgeführt wurde.

| Ermöglicht das Erstellen einer weiteren Warenausgangsposition. Nach dem Ausführen der Schaltfläche öffnet sich eine Auswahl aller Lagerpositionen aus dem selben Lager und von der selben Firma wie die erst erfasste(n) Lagerposition(en). Wird eine dieser Lagerpositionen ausgewählt und im Auswahlfenster durch Doppelklick bestätigt, so wird diese Position in den Warenausgang übernommen und für den Bestandesabtrag vorgemerkt | |
|
Öffnet die Details der in der Tabelle markierten Lagerposition für die Bearbeitung. |
|
|
Löscht die in der Tabelle markierte Positionszeile. Die damit verbundene Lagerposition wird dabei nicht gelöscht, sondern sie wird lediglich aus dem Warenausgang entfernt. |
|
|
Positioniert die Zeilenmarkierung auf die letzte Zeile des Warenausganges. Analog positioniert der in die Gegenrichtung zeigende Pfeil die Markierung auf die erste Zeile. |
|
|
Exportiert die Tabelle in der vorgegebenen Form und Sortierung in ein MS Excel Spreadsheet und öffnet dieses. |
|
Bitte beachten Sie Mit der Aufnahme einer Lagerposition in einen Warenausgang wird noch keine Lagerbestandesbewegung ausgelöst. Diese erfolgt erst mit dem Bestätigen des Warenausganges durch einen Klick auf den Button Freigeben in der Symbolleiste des Warenausganges. Wird der Warenausgang mit Klick auf Abbrechen beendet, werden keine Warenausgangsbewegungen gebucht. |
Aktivitäten

Im Register Aktivitäten werden die für den Warenausgang vorhandenen Relationen zu Terminen, Emails, Notizen, Anrufen und Aufgaben aufgelistet. Werden mit Hilfe der Symbolleiste neue Objekte der Gruppe Aktivitäten erstellt, so erhalten diese eine Relation zum Warenausgang und werden nach dem Speichern ebenfalls in der Liste angezeigt.
Die Tabellenspalten und ihre Anordnung können über die Funktionen der Symbol- und Spaltenkopfleiste von jedem Benutzer personalisiert gestaltet werden
Dokumente

Im Register Dokumente werden die für den Warenausgang vorhandenen Dokumente, Dokumentverweise (Dokumentlinks) und Dateianhänge aufgelistet. Neue Objekte der Gruppe Dokument können mit Hilfe der Symbolleiste erstellt, neue Dateianhänge können mit Drag&Drop in die Tabelle gezogen werden.
Dokumente, Dokumentverweise und gescannte Dokumente stehen nur dann zur Verfügung, wenn das Modul Document Management lizenziert und der Benutzer berechtigt ist, mit Dokumenten zu arbeiten.
Die Tabellenspalten und ihre Anordnung können über die Funktionen der Symbol- und Spaltenkopfleiste von jedem Benutzer personalisiert gestaltet werden.
Kundendienst

Im Register Kundendienst werden die für den Warenausgang vorhandenen Relationen zu Änderungen, Serviceaufträgen und Wissenseinträgen aufgelistet.
Das Register wird nur angezeigt, wenn das Modul Kundendienst lizenziert und der Benutzer berechtigt ist, mit diesem Modul zu arbeiten. Werden mit Hilfe der Symbolleiste neue Kundendiensteinträge erstellt, so erhalten diese eine Relation zum Warenausgang und werden nach dem Speichern ebenfalls in der Liste angezeigt.
Die Tabellenspalten und ihre Anordnung können über die Funktionen der Symbol- und Spaltenkopfleiste von jedem Benutzer personalisiert gestaltet werden.
© Winoffice AG 2021. Alle Rechte vorbehalten.